DVDLogic KITe UHD - HDMV

Overview

DVDLogic KITe UHD Authoring Suite is a professional Blu-ray and UHD BD authoring solution for studio and individual use. It contains all the necessary functions for combining video, audio, interactive graphics (menu) and subtitles into a fully functional and playable Blu-ray product. KITe's user interface is detailed and shows all fields as defined in the BD Specifications, to enable the creation of fully “Spec compliant” Blu-rays, ranging from simple to structurally complex. Once completed, its "Import BD" function provides reusability by allowing you to open, import, modify and recompile new projects in a timely manner for greater productivity and cost efficiency.

Using KITe UHD Authoring Suite, you can construct your initial project, starting with a single video stream, build upon and improve it functionally - by adding multiple video, audio, subtitle, interactive menu, navigation commands, titles and chapters. Integrated with IGEditor and KITe Java modules, provides the ability to create complex Menu Interactivity with Full-colored images, plus a large number of buttons, shapes, variety of sounds and effects to captivate your audience.

 

 

Official certification

DVDLogic Software is an official licensee of the UHD BD Specifications. Our experience and track record in developing time proven and widely used software products, assures credibility and dependability to deliver sophisticated and reliable tools geared towards UHD BD authoring. To meet the highest industry standards, we also utilize the Panasonic UHD and Eclipse BDCMF Verifier for product compliance.

Confirm Blu-ray Disc Association BD-ROM4 (UHD BD) registration here.

 

KITe UHD (HDMV) Authoring Suite: BD and UHD Specification Video and Audio Formats
Interactive Menu Using IG Editor
Java Menus
Access to all HDMV Commands for Complex Projects
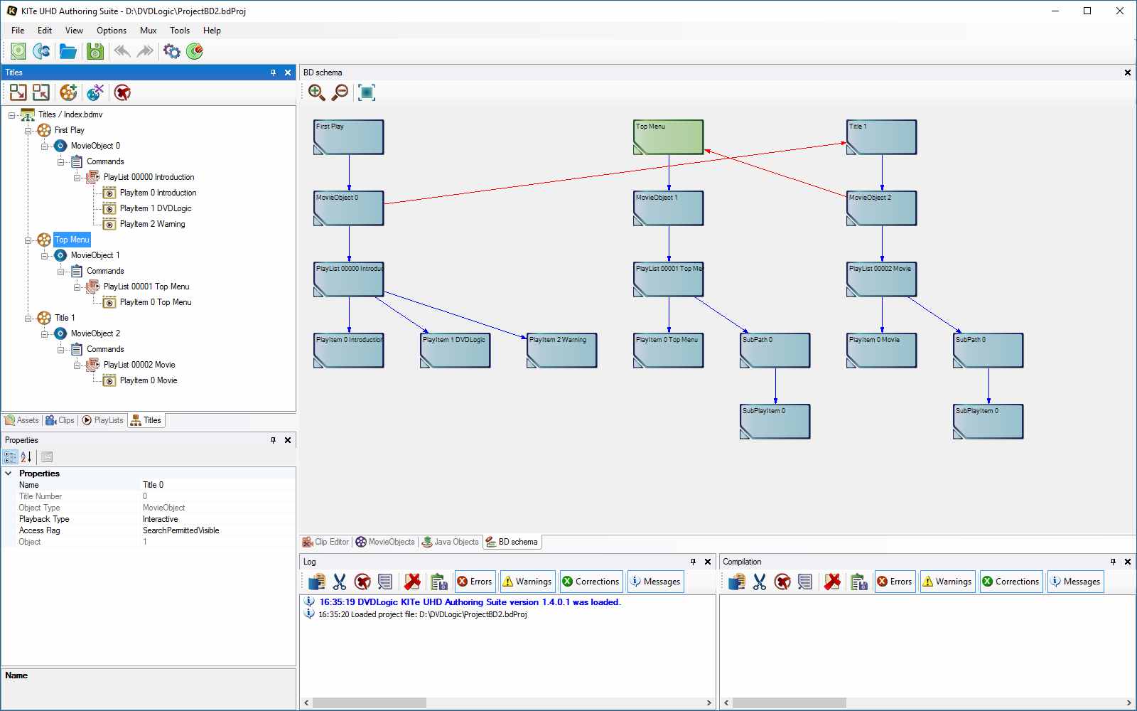
Create Chapters and Titles
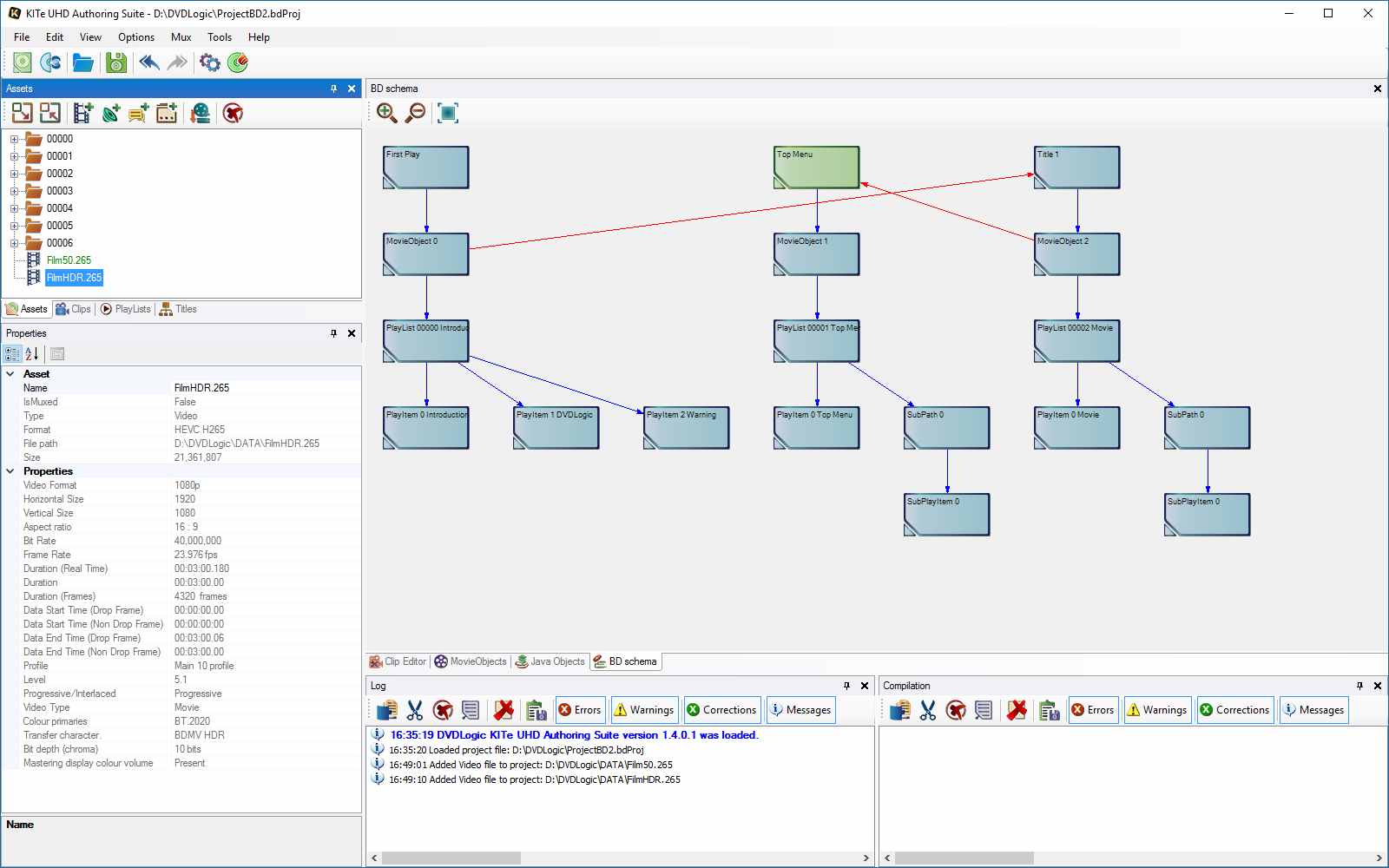
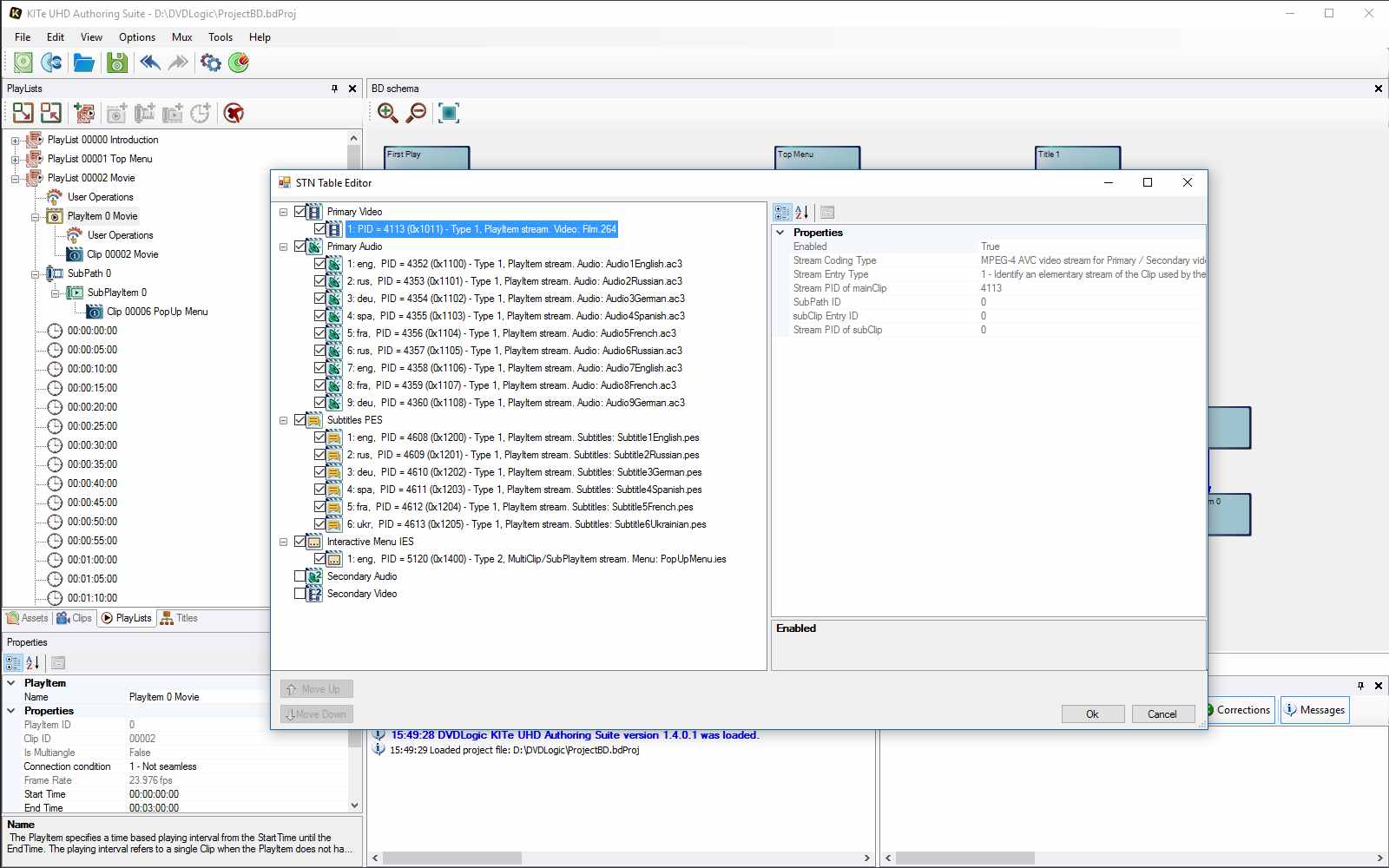
Detailed Stream Properties Display
Accurate GUI for Complex Project Creation
Primary / Multi-Angle and Secondary Video
Generate CMF Fomats for replication
BD REAuthor functionality for BDMV / HDMV / ISO Importing
Error-Free Reports - SONY, Panasonic & Eclipse Verifiers
 
 

 Ongoing development & support


4K Ultra HD Titles produced using KITe

Scroll to Top